Estructura Organizacional
Estructura Organizacional y Académica de la Carrera de Ingeniería Industrial
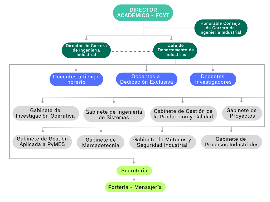
ESTRUCTURA ORGANIZACIONAL-DEPARTAMENTO DE INDUSTRIAS
ÁREA ACADÉMICA
- Académica: Carrera de Ingeniería Industrial.
- Administrativa: Departamento de Industrias.
ÁREA ADMINISTRATIVA
- Jefe de Departamento de Industrias
- Docentes Investigadores.
- Docentes a Dedicación Exclusiva.
- Docentes a tiempo horario.
- Auxiliares de Docencia.
- Auxiliares de Gabinete.
- Estudiantes de la Carrera.
- Secretaría.
- Mensajería/portería.
DIRECTOR DE CARRERA
JEFE DE DEPARTAMENTO
M.Sc. Ing. TITO ANIBAL LIMA VACAFLOR
DOCENTE INVESTIGADOR
Ing. MIGUEL GUTIÉRREZ MAGNE
Ing. MIGUEL GUTIÉRREZ MAGNE
DOCENTE A DEDICACIÓN EXCLUSIVA
Ing. LUZ MAYA REVOLLO TERÁN
Acerca de los Consejos…
Existen varios Consejos docentestudiantiles que se eligen democráticamente, cada uno de ellos tiene distintos roles y poder.
Orden jerárquico de Consejos:
- Honorable Consejo Universitario (HCU)
- Honorable Consejo Facultativo (HCF)
- Honorable Consejo de Carrera (HCC)
Hay dos estudiantes de Ingeniería Industrial que actualmente son Consejeros Facultativos. Su información general y contacto se encuentra en las figuras de al lado.
Ing. EMIR VARGAS PEREDO
Representante del Honorable Consejo Facultativo
Los Consejos de Carrera, son instancias de co-gobierno docente estudiantil, que, jerárquicamente, se encuentran inmediatamente después del Consejo Facultativo (HCF) y constituyen la máxima autoridad en el gobierno de la Carrera.
Los Consejos de Carrera, están integrados por el Director de Carrera, tres delegados docentes titulares y tres delegados estudiantes titulares, los mismos que serán elegidos en el correspondiente Claustro de la Carrera.
Podrán participar con derecho a voz en las reuniones del Consejo de Carrera, los Delegados Docente y Estudiantil al Consejo de Facultad, el representante del Centro de Estudiantes de la Carrera.
El Director de Carrera durará en sus funciones 2 años, no pudiendo ser reelegido sino de manera discontinua. Los demás integrantes
del Consejo de Carrera, permanecerán en sus funciones un 1 año.
DOCENTES CONSEJEROS DE CARRERA GESTIÓN 2023-2024
GUZMAN ORELLANA GONZALO ENRIQUE ANTONIO
DOCENTE CONSEJERO TITULAR
ARNEZ CAMACHO MARIA DEL CARMEN
DOCENTE CONSEJERO TITULAR
CAMACHO VILLAZON JIMMY
DOCENTE CONSEJERO TITULAR
EMBATE
Actualmente, EMBATE alberga más de 24 proyectos en incubación y preincubación, con la meta de superar los 40 en el corto plazo. Su modelo combina la formación técnica con el acompañamiento institucional, brindando un entorno que promueve la creatividad, la innovación y la inclusión de emprendedores de distintas disciplinas y trayectorias académicas. A través de sus programas, la incubadora fomenta la creación de empresas sostenibles que aporten al desarrollo regional y nacional.
La Incubadora de Empresas de Base Tecnológica EMBATE, dependiente de la Universidad Mayor de San Simón (UMSS), se ha consolidado como un espacio clave para el fomento de la innovación y el emprendimiento en Cochabamba. Desde su creación, EMBATE impulsa la transformación de ideas innovadoras en proyectos viables mediante asesorías especializadas, acceso a laboratorios, espacios de prototipado, oficinas para equipos emprendedores y un showroom para la exposición de resultados. En esta línea de trabajo colaborativo, se destaca que cuentan con convenios con diferentes instituciones uno de las cuales es un convenio interinstitucional entre EMBATE y la Fundación CEMSE (Centro de Multiservicios Educativos), que tiene como objetivo fortalecer la cooperación en áreas de capacitación, apoyo tecnológico y promoción del emprendimiento juvenil con impacto social.
DIRECCIÓN DEL CENTRO DE INVESTIGACIÓN Y DESARROLLO INDUSTRIAL (CIDI)
GABINETES DE INVESTIGACIÓN
Los gabinetes tienen la atribución de apoyar en actividades académicas, administrativas, de investigación y extensión, contribuyendo al adecuado funcionamiento del Departamento de Industrias y aplicando conocimientos adquiridos en las materias de especialización correspondientes a cada gabinete. Siendo en la actualidad 8 gabinetes los cuales prestan sus servicios por todo un año.
SECRETARÍA
Lic. Carmen Keila Saldias Arredondo
Encargada de asesoramiento y realización de trámites.
Atención:
- Días: Lunes a Viernes.
- Horario: 08:30 – 12:30 y 13:30 a 15:30
PORTERÍA / MENSAJERÍA
Encargada de comunicación, recepción y entrega de documentos a: Jefe de Departamento de Industrias, Director de Carrera, Director del CIDI, entre otros.
Atención:
- Días: Lunes, Miércoles y Viernes.
- Horario: 08:00 a.m – 16:00 p.m
TRÁMITES QUE SE REALIZAN EN EL DEPARTAMENTO DE INDUSTRIAS
- Reincorporación a la Carrera de Ingeniería Industrial.
- Convalidación de materias.
- Cambio de título.
- Certificado de Conclusión de Estudios.
- Certificado de Entrega de Empastados.
- Defensa Privada o Pública.
- Designación de Tribunales.
CAMBIO DE CARRERA/FACULTAD/UNIVERSIDAD
- Legalización de Programas Análiticos (5 Bs por Programa).
- Emisión de Plan de Estudios y Carga Horaria.
RECLAMOS: Sobre los temas mencionados.
